Gestion de projet visuelle alimentée par votre activité GitHub

Kojit est l'outil de gestion de projet IA qui transforme automatiquement vos commits, PRs et releases en une roadmap visuelle et interactive. Conçu pour les développeurs.

kojit.app
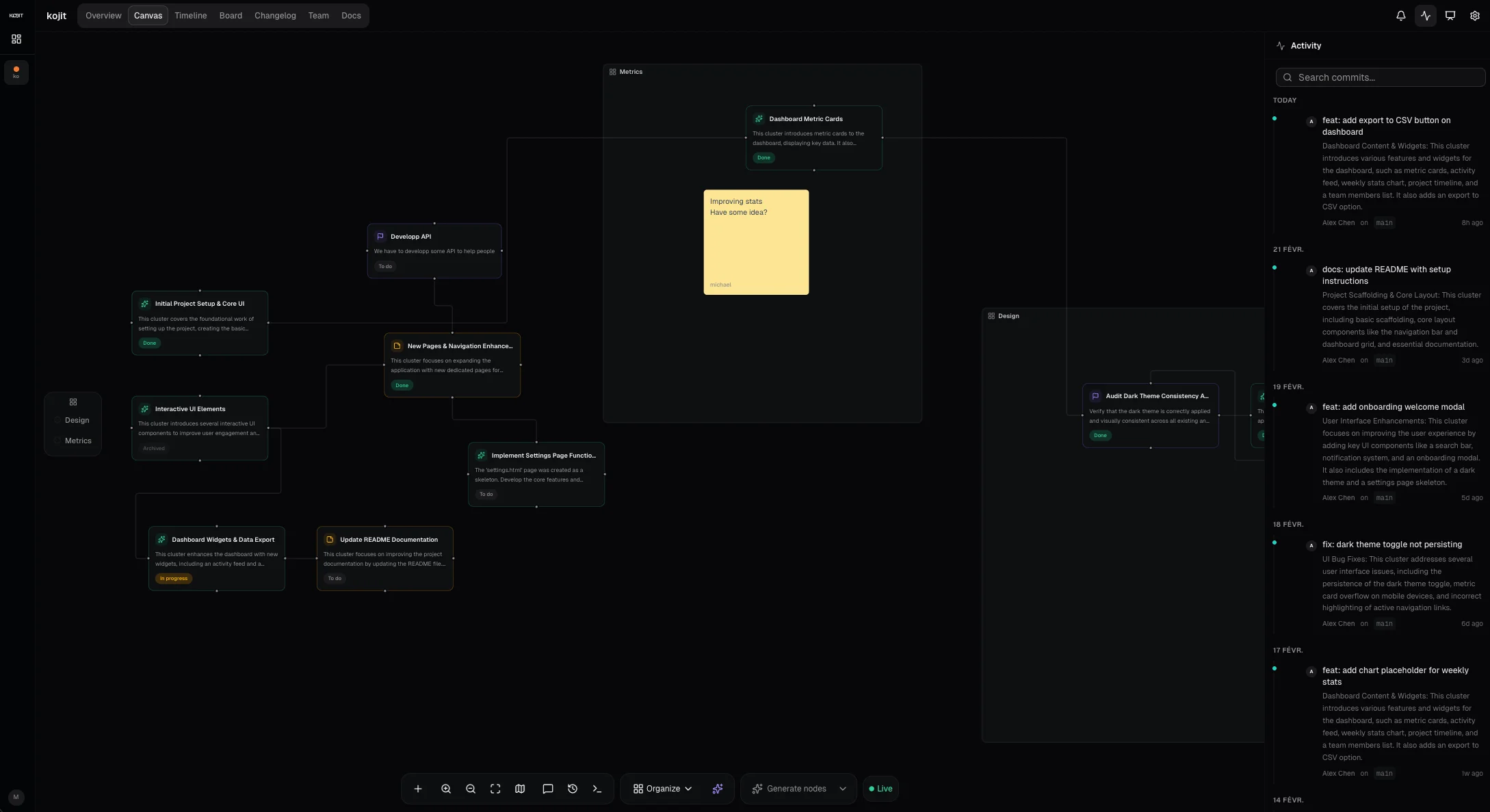
Kojit visual project management canvas with sections, sticky notes, GitHub activity feed, and AI-powered roadmap
73%
des devs jugent leur PM tool inadapté
5h+
perdues par semaine en sync manuelle
68%
des roadmaps sont obsolètes en <2 semaines

Pourquoi les développeurs ont besoin d'un meilleur outil de gestion de projet

Workflows fragmentés

Votre code vit sur GitHub, mais la roadmap est sur un autre outil qu'il faut maintenir manuellement.

Aucune vue d'ensemble

Les releases et milestones ne remontent jamais dans la vue macro. Personne ne sait vraiment où en est le produit.

Outils conçus pour les PMs

Les outils de PM existants sont conçus pour des chefs de projet, pas pour des développeurs qui pensent en commits et pull requests.

Whiteboards sans suite

Les whiteboards sont parfaits pour brainstormer mais ne se connectent à rien — des cimetières d'idées sans lien avec l'exécution.

Tout pour livrer — gestion de projet visuelle et IA réunies

De la planification visuelle à l'analyse IA des commits, dans un seul espace pensé pour les développeurs.

Canvas visuel

Un espace de travail infini style FigJam. Créez des sections, post-its, blocs texte, et connectez vos nodes avec des flèches. Glissez vos commits directement sur le canvas.

7 vues intégrées

Vue d'ensemble, Canvas, Timeline, Kanban, Changelog, Équipe et Docs — changez de contexte en un clic, toujours synchronisé.

Intégration native de gestion de projet GitHub

Installez l'app GitHub Kojit, liez votre dépôt, et chaque push, release et PR apparaît en temps réel. Zéro sync manuelle.

Intelligence projet par IA

7 actions IA pour l'écriture, l'analyse et l'organisation — de la synthèse IA de releases à l'agencement intelligent du canvas.

Docs intégrés

Un éditeur de blocs puissant avec commandes slash, titres, tableaux, embeds, encadrés, accordéons, blocs de code, et un assistant d'écriture IA — le tout connecté aux données de votre projet.

Collaboration temps réel

Curseurs live, indicateurs de présence, et commentaires style Figma sur le canvas. Toute l'équipe, sur la même page.

Canvas intelligent

Dépendances entre nodes, workflows d'approbation, historique avec snapshots, et génération de prompts IA depuis n'importe quel node ou section.

Palette de commandes

Raccourcis clavier et palette de commandes globale pour naviguer, créer et agir sans lever les mains.

Du commit au canvas en quelques secondes

Glissez n'importe quel commit depuis le fil d'activité sur le canvas pour créer un node instantanément. Ajoutez du contexte, connectez les dépendances, et gardez votre roadmap synchronisée — sans quitter votre workflow.

kojit.app

Des docs qui s'écrivent à partir de votre code

Un clic suffit pour remplir votre doc avec les mises à jour de développement issues de vos commits et releases. Glissez-déposez des commits pour ajouter du contexte à la volée. Commandes slash, tableaux, embeds, accordéons, encadrés, blocs de code — tout ce que vous attendez d'un éditeur moderne, connecté directement à votre projet.

  • Commandes slash pour tous les types de blocs
  • Assistant IA pour rédiger, résumer ou continuer
  • Import des mises à jour projet en un clic
  • Glissez des commits dans les docs pour un contexte instantané
  • Tableaux, embeds, accordéons, encadrés, blocs de code
  • Historique de versions avec restauration instantanée
kojit.app

Comment ça marche

Step 1

Connectez GitHub

Installez l'app Kojit et liez votre dépôt en un clic.

Step 2

Visualisez automatiquement

L'IA transforme vos commits, releases et PRs en nodes visuels sur le canvas.

Step 3

Collaborez & livrez

Utilisez le Kanban, les docs, la timeline — tout reste synchronisé avec votre code.

Comment Kojit se compare

Découvrez pourquoi les développeurs choisissent Kojit plutôt que les outils de gestion de projet traditionnels.

FonctionnalitéKojitLinearGitHub ProjectsNotionJira
Canvas visuel (style FigJam)
Analyse IA des commits
Sync GitHub temps réel
Éditeur de docs intégré
Roadmap auto-générée
Kanban + Timeline
Collaboration temps réel
Plan gratuit

Des tarifs simples et transparents

Commencez gratuitement. Passez au niveau supérieur quand vous en avez besoin.

Annuel: Économisez jusqu'à 25%

Gratuit

0€
  • 3 projets
  • 3 repos GitHub
  • Solo (1 membre)
  • Canvas éditable
  • Vues Canvas & Kanban
  • 5 docs par projet
  • 100 Mo de stockage
  • IA : générer la vue d'ensemble du projet
  • IA : commits-vers-canvas, auto-layout, docs & plus
  • Changelog public
  • Support communautaire
Le plus populaire

Pro

9€/mois

7€/mois annuel

  • Projets illimités
  • 15 repos GitHub
  • Jusqu'à 5 membres
  • Canvas éditable
  • Toutes les vues (Timeline, Kanban, Changelog)
  • Docs illimitées + templates + historique
  • 5 Go de stockage
  • Toutes les fonctions IA (7 actions)
  • 5 layouts IA par mois
  • Changelog public
  • Support par email

Team

16€/utilisateur/mois

12€/utilisateur/mois annuel

  • Projets illimités
  • Repos GitHub illimités
  • Membres illimités
  • Canvas + curseurs temps réel
  • Toutes les vues (Timeline, Kanban, Changelog)
  • Docs illimitées + collaboration temps réel
  • 50 Go de stockage
  • Toutes les fonctions IA, illimitées
  • 20 layouts IA par mois
  • Analyse approfondie des nodes
  • Rôles & invitations
  • SSO (bientôt disponible)
  • Support prioritaire

Questions fréquentes

Qu'est-ce que Kojit ?
Kojit est un outil de gestion de projet visuel et alimenté par l'IA qui se connecte à votre dépôt GitHub et transforme automatiquement vos commits, pull requests et releases en une roadmap visuelle et interactive. Il inclut un canvas style FigJam, un tableau Kanban, une timeline, un éditeur de docs et 7 actions IA.
En quoi Kojit est différent de Linear ou Jira ?
Linear et Jira sont des trackers d'issues focalisés sur l'exécution des tâches. Kojit est un outil d'intelligence projet visuelle — il génère automatiquement votre roadmap à partir de votre activité GitHub grâce à l'IA, avec un canvas spatial, un fil d'activité temps réel et des docs intégrés. Conçu pour les développeurs qui pensent en commits, pas en tickets.
Comment fonctionne l'intégration GitHub ?
Installez l'app GitHub Kojit en un clic. Une fois connecté, chaque push, release, PR et événement de branche apparaît en temps réel via webhooks. Vous pouvez glisser les commits directement sur votre canvas pour créer des nodes de roadmap. Aucune synchronisation manuelle nécessaire.
Kojit est-il gratuit ?
Oui ! Kojit propose un plan gratuit généreux incluant 3 projets, 3 repos GitHub, un canvas éditable, la vue Kanban et la génération IA de vue d'ensemble. Le plan Pro commence à 9€/mois avec des projets illimités et toutes les fonctions IA.
Peut-on utiliser Kojit en équipe ?
Absolument. Kojit supporte les curseurs temps réel, les indicateurs de présence, les commentaires style Figma sur le canvas, les rôles et les invitations. Le plan Team ajoute des membres illimités et la collaboration temps réel sur les documents.
Quelles fonctionnalités IA propose Kojit ?
Kojit inclut 7 actions IA : génération de vue d'ensemble, analyse commits-vers-canvas, agencement intelligent du canvas, synthèse de changelog, analyse approfondie de nodes, assistant d'écriture docs et amélioration de prompts. Le tout alimenté par OpenAI.
Kojit peut-il remplacer GitHub Projects ?
Kojit complète GitHub Projects en ajoutant un canvas visuel, des insights IA, de la documentation intégrée et un tableau de bord d'activité en temps réel. Beaucoup d'équipes utilisent Kojit en parallèle de GitHub pour la couche visuelle et analytique.
Kojit supporte-t-il plusieurs langues ?
Oui. Kojit est entièrement disponible en français et en anglais, avec d'autres langues à venir. Les fonctionnalités IA fonctionnent avec du contenu dans n'importe quelle langue.

Construisez votre roadmap visuelle dès maintenant

Rejoignez les développeurs qui laissent leur code guider le plan. Gratuit pour toujours, sans carte bancaire.